Dock Checks (Muster Check List)
1) Select Favourite > Muster Check List - or search via the search bar.
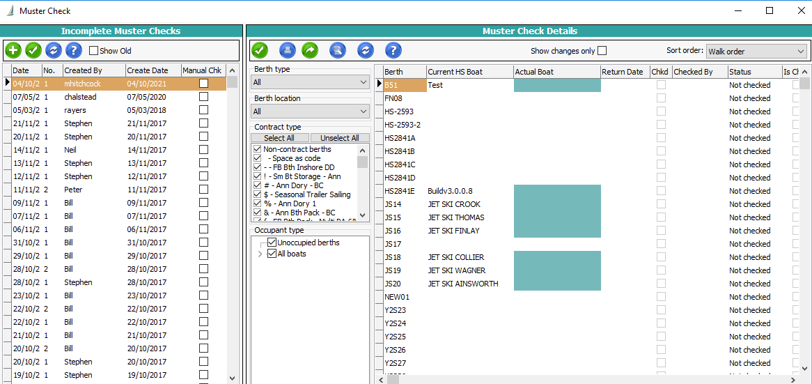
2) There are two panes available on the Muster Check List:
a. On the left - A list of all the incomplete dock checks; ideally there should only be one that is current/active.
b. The right-hand pane is Dock Check Details.

3) The left-hand side is a list of incomplete muster (dock) checks. Here you can mark a check as a Manual check only, right – click on the row and select Set as Manual Check.
4) There is now a feature to enable you to filter the dock check list based on berth types, berth location, contract type and occupant type. Set these filters as required for the check. This is designed to make it easier if you only want to check boats stored ashore not in the marina for example.
5) Click on the green plus icon to add a new incomplete dock check list. You can create as many check lists in a day as required; based on the number of dock checks that will be conducted that day.
6) The Dock Check pane shows a new list with all boats set with a status of “not checked”.
7) Use the Print icon to produce a paper copy to take out onto the marina to check against.
8) After the check is completed, you will need to make any changes to boats in Havenstar. This could be departing a boat, arriving or moving a boat.
9) To process the list, tick as you make changes down the list, you need to also tick the boat even if there is no change. The Proc column is ticked to note the check is now processed.
10) Once the entire check is complete you can highlight the check in the left-hand panel and click the green tick. This makes the check complete and removes from the listing in the left-hand panel.
Related Articles
Havenstar Dockside App - Feature Overview
Quick Intro The Havenstar Dockside App is a mobile app for iPad that brings you Havenstar functionality out on the pontoon and around the marina. Where To Find It The app itself can be downloaded and installed to an iPad from the Apple Store. ...
Havenstar Reference Guide v3.1 - Waiting List Manager
The attachment takes you to the full version of the manual so you can print a copy as required. To view the manual, select the tab Attachment and you will then see the link to the file.
Changing the Product List Default to Service Codes Rather than Charge Types
Introduction If you would like to change the product list default to either Service Codes or Charge Types, please follow the steps below. Steps Go to Program > User Options > Invoice. Tick/untick Service Codes: displays service codes when adding ...
Creating Mail Merge Templates in Microsoft Word inc. Field List
Creating Mail Merge Templates in Microsoft Word Quick Intro This article explains how to create Mail Merge templates with Microsoft Word. These can then be used in conjunction with Havenstar's Mail Merge function to create mailshots for physical ...
Boatyard Manager - Feature List
Havenstar Boatyard Manager - Feature List Quick Intro The Havenstar Boatyard Manager module is an optional add-on to Havenstar that drives efficiencies in your boatyard, services, and storage operations. Features Works Orders Everything in the ...